This website works better with JavaScript.
Explore
Help
Sign In
robot-intuitive-machines
/
hight-level-robotics-congnitive-agent
Watch
1
Star
0
Fork
You've already forked hight-level-robotics-congnitive-agent
0
Code
Issues
Pull Requests
Packages
Projects
Releases
Wiki
Activity
You can not select more than 25 topics
Topics must start with a letter or number, can include dashes ('-') and can be up to 35 characters long.
ca7aaaf850
main
Branches
Tags
${ item.name }
Create tag
${ searchTerm }
Create branch
${ searchTerm }
from 'ca7aaaf850'
${ noResults }
hight-level-robotics-congni...
/
librealsense
/
third-party
/
realdds
/
doc
/
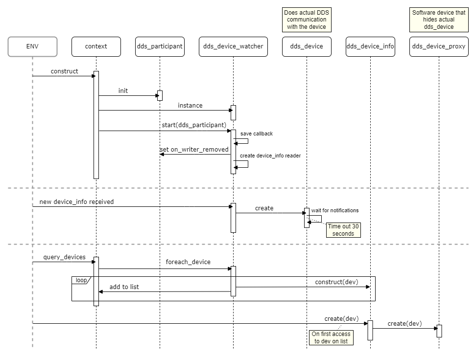
DDS Client Sequence Diagram...
56 KiB
Raw
History